購物須知
結帳櫃檯
手動下單
訂單查詢
站内搜索
軟體破解
下載目錄
問題反映
常見問題
加入最愛
xyz軟體王

xyz軟體王

xyz軟體王

您現在的位置:網站首頁 >> 程式軟體光碟 >> 程式設計 >> 碟片詳情
Scooter Software Beyond Compare v3.1.6.10721 Linux 英文正式版(編程開發工具)
碟片編號:CB15653
碟片數量:1片
銷售價格:200
瀏覽次數:14051

轉載TXT文檔】  
您可能感興趣
您可能也喜歡:
碟片介紹






破解說明:含破解檔



軟體簡介:



Scooter Software Beyond Compare v3.1.6.10721 Linux 英文正式版(編程開發工具)





官方網址:http://www.scootersoftware.com/moreinfo.php





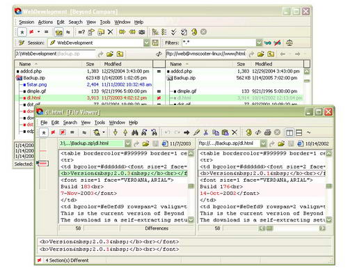
軟體簡介:Beyond Compare 是一套超級的檔, 主要用於管理程式源代碼的版本控制,

比較根源程式(或其他文字檔案)的內容更新情況, 便於合併輸出. 此外, 他還可以比

較目錄,不僅可以快速比較出兩個目錄的不同。程式內建了檔流覽器,方便您對檔、

檔夾、壓縮包、FTP網站之間的差異對比以及資料同步。









購物清單
※您必須購物滿500元